ni.com is currently undergoing scheduled maintenance.

Some services may be unavailable at this time. Please contact us for help or try again later.

¿Qué es el software NI PAtools™?

Página de inicio de PAtools

PAtools es un software integral de automatización de pruebas para bancos de pruebas complejos y escalables. Combina secuenciación de pruebas, interacción de hardware en tiempo real y configuración de código bajo para mejorar la eficiencia, la consistencia y la calidad del producto en todas las etapas de validación.

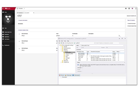
Configurar hardware de estación de prueba

Captura de pantalla de la estación de prueba de configuración del software NI PAtools™

Interconecte equipos de prueba, sistemas de seguridad y E/S usando múltiples protocolos para monitoreo y control. Utilice los controladores existentes o cree los suyos propios.

Visualizar datos de pruebas e informes

Captura de pantalla del monitoreo SLE del software NI PAtools™

Analice los datos directamente en PAtools para supervisar y optimizar los resultados, o conéctese con el software NI SystemLink™ para centralizar los datos de prueba y mejorar la accesibilidad en toda la organización.

Crear o personalizar aplicaciones

Captura de pantalla de configuración de pruebas de NI PAtools™

Construya a partir de plantillas y módulos estándar dentro de la aplicación base, o adapte las aplicaciones existentes para cumplir con los requisitos específicos de la estación de prueba.

Definir procedimientos de prueba y DUT

Captura de pantalla del procedimiento de la prueba de NI PAtools™

Utilice el entorno de configuración basado en tablas para definir procedimientos de prueba y DUT rápidamente, y genere fácilmente nuevas versiones a medida que evolucionan los requisitos.

Operar en un controlador en tiempo real

Captura de pantalla del funcionamiento de NI PAtools™

Implemente aplicaciones en controladores en tiempo real de NI para una ejecución de pruebas fiable, manual, semiautomática o totalmente automatizada con interfaces de usuario personalizables para operadores de estaciones.

NI PAtools™ Software Suites

Automatice más con NI PAtools Suites

Captura de pantalla del software NI PAtools™ v1.0

PAtools Software Suites amplía las capacidades de desarrollo y depuración de PAtools con herramientas adaptables para pruebas de baterías y trenes de potencia electrónicos. Combinan módulos estandarizados con opciones de personalización para proporcionar un punto de partida sólido.

  • Suite de batería: Plantillas de celdas, módulos y paquetes predefinidos con modelos personalizables.
  • Suite e-Powertrain: Entorno configurable para pruebas de inversores, motores electrónicos y vehículos.

Compatibilidad con hardware

Integración fluida de hardware

Un diagrama que representa el hardware PAtools v1.0

PAtools se integra perfectamente con los controladores en tiempo real NI PXI y el chasis PXI Express para garantizar una ejecución determinista y una sincronización precisa en entornos de prueba complejos. PAtools soporta diversos instrumentos y dispositivos de terceros que utilizan CAN, EtherCAT, PROFINET, Modbus y serial, así como protocolos automotrices como UDS para comunicación BMS y CMC, lo que lo hace ideal para sistemas de prueba críticos para la seguridad y el tiempo.