Network Endpoint Actors

NI

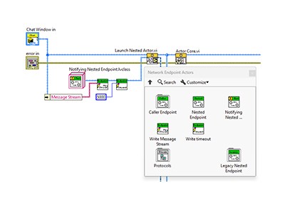
The Network Endpoint Actors helps you create distributed systems in Actor Framework.
+ Read More

Downloads

The operating systems that are natively compatible with this product.

Indicates the specific revision of the product. Most products use year-based versioning.

Included Editions

Indicates the software editions that are included in the download option.

Indicates whether the download includes 32- or 64-bit software. This value does not refer to your OS.

Language used in the software user interface.

Technical Support: Contact

Release Date
Included Versions
Supported OS
Language
Checksum

Note: Install JKI VI Package Manager (VIPM) before installing this product. VIPM helps you discover, create, and install LabVIEW add-ons.

Note: Install NI Package Manager (NIPM) before installing this product. NIPM helps you install, upgrade, and manage NI software.

File Size